Building smart contracts that are completely upgradable
This design was inspired by the talk Jorge Izquierdo gave at devcon3 link
Solidity smart contracts are immutable but as the technology is at a very early stage and contracts need to have feature/security upgrades some sort of upgradability mechanism is needed.
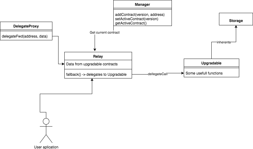
The way we are achieving upgradability is through the delegateCall functionality which can call from one contract to another, delegating all the storage and msg data with the call.
We can see in more detail how the system would work from the following diagram:
As you can see the user (your application) only needs to interact with the Relay contract, which will in turn forward all the call to the currently active Upgradable contract.
Manager will be used by the owner of the contract to set the new versions of the Upgradable contract which will be used by the Relay to call the correct contract. All the memory will be in the Relay contract so when upgrading to a new contract your data is not lost, just be careful when adding new data that you don't override the existing one (always add new variables at the end and be careful with structs and dynamic arrays)
