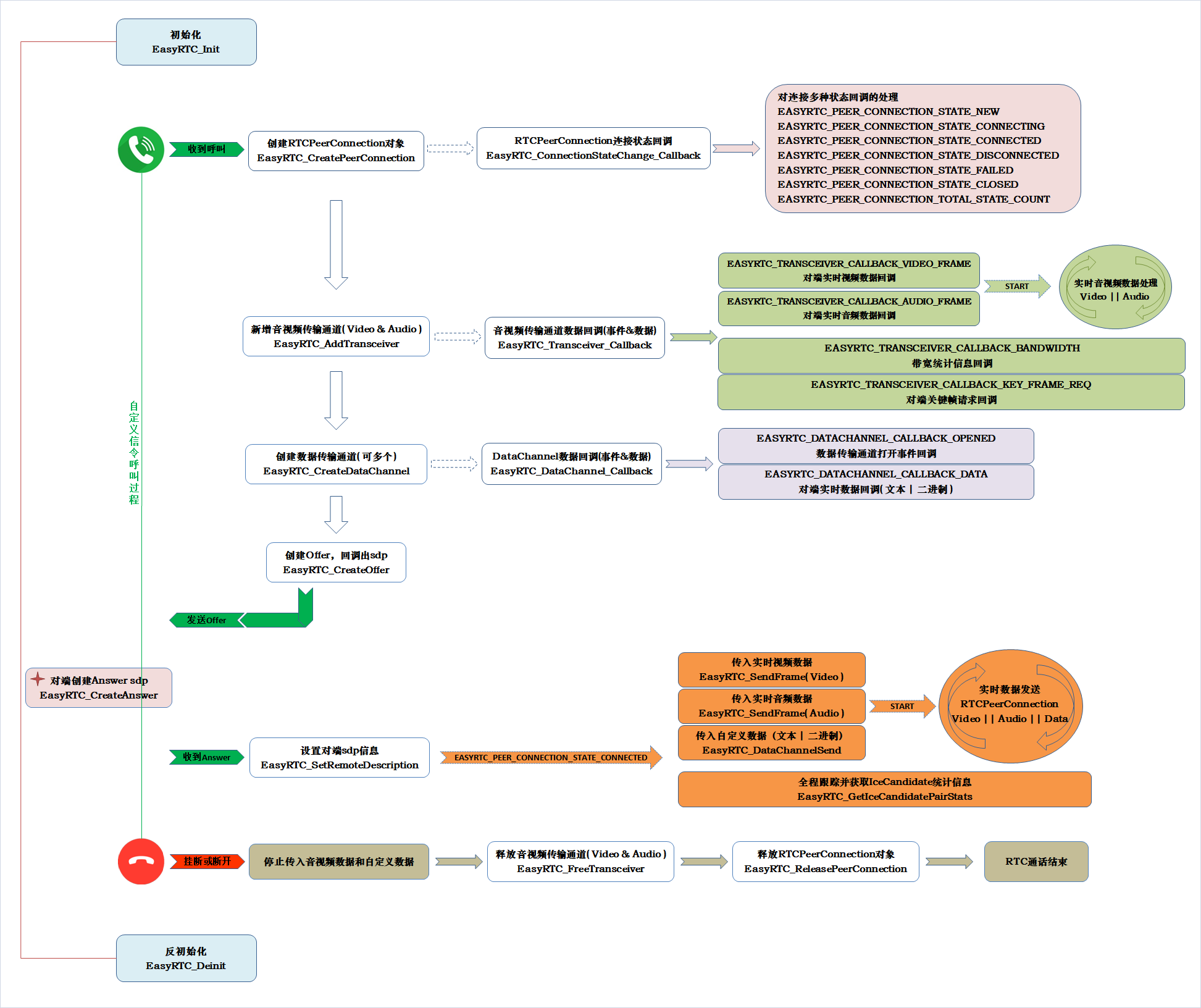
EasyRTCDevice是基于EasyRTC底层技术实现的一套完整设备与EasyGBS平台进行RTC实时通信的协议,基于EasyRTCDevice可以构建一套完美的视频交互类产品,例如智能摄像头、可视猫眼门铃、可穿戴硬件、无人机、无人车、机器人等各种场景。在EasyGBS官网(https://www.easygbs.com)可以直接看到接入效果,相比于其他类型的视频设备接入协议,RTC技术有着与生俱来的先天优势,尤其是在机器人、机器车、无人机等实时性要求超高的场景,EasyRTC技术具有看得见体验得到的技术优势。
EasyRTCDevice实时通信技术,是一种基于RTC技术实现的P2P+SFU视频通信平台,平台支持实时音视频通信、数据传输等功能,适用于多种物联网应用场景。
- 智能穿戴:AR眼镜、VR头显
- 智能家居:智能监控、智能音箱、智慧屏、智能门锁、健身镜、家庭机器人;
- 远程操控:无人机、无人车、行车记录仪;
- 实时监控
- 视频通话
- 紧急呼叫
- 远程控制
- 远程巡检
- 远程协作
./
./android //安卓平台 Demo
./src //调用示例代码,C&C++
./embedded //各种嵌入式平台EasyRTC设备端版本
./linux //x86架构Linux平台EasyRTC库文件
./windows //x86架构Windows平台EasyRTC库文件
EasyGBS官网:www.easygbs.com
