Your Own Time Manager - Твой собственный тайм-менеджер
Тайм-менеджер для Windows
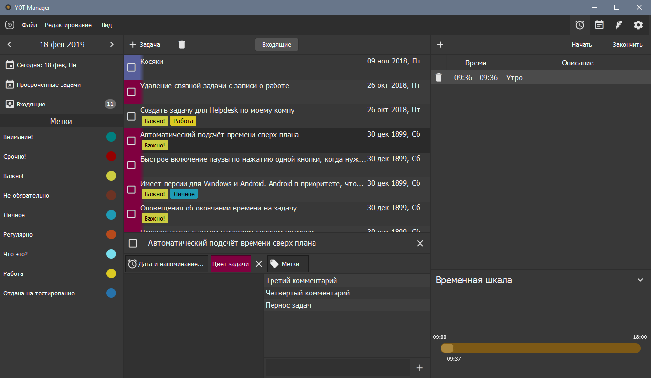
Реализовано:
- Простые задачи
- Повторяющиеся, регулярные задачи
- Оповещение
- Установка времени напоминания/оповещения
- Создание датированных задач и без даты
- Добавление меток в задачу
- Добавление комментариев к задаче
- Отображение календаря задач (календарь месяца выбранной даты +/-неделя)
- Отображение просроченных задач, текущих задач, входящих (без даты) задач
- Фильтр по выбранной метке
- Отметка времени работы над задачей или без задачи (шкала времени)
- Ведение заметок дня
Ссылки:

