Kubevali (pronounced as kube-vali) helps running multiple Darwinia or any substrate-based chain nodes on a Kubernetes cluster.
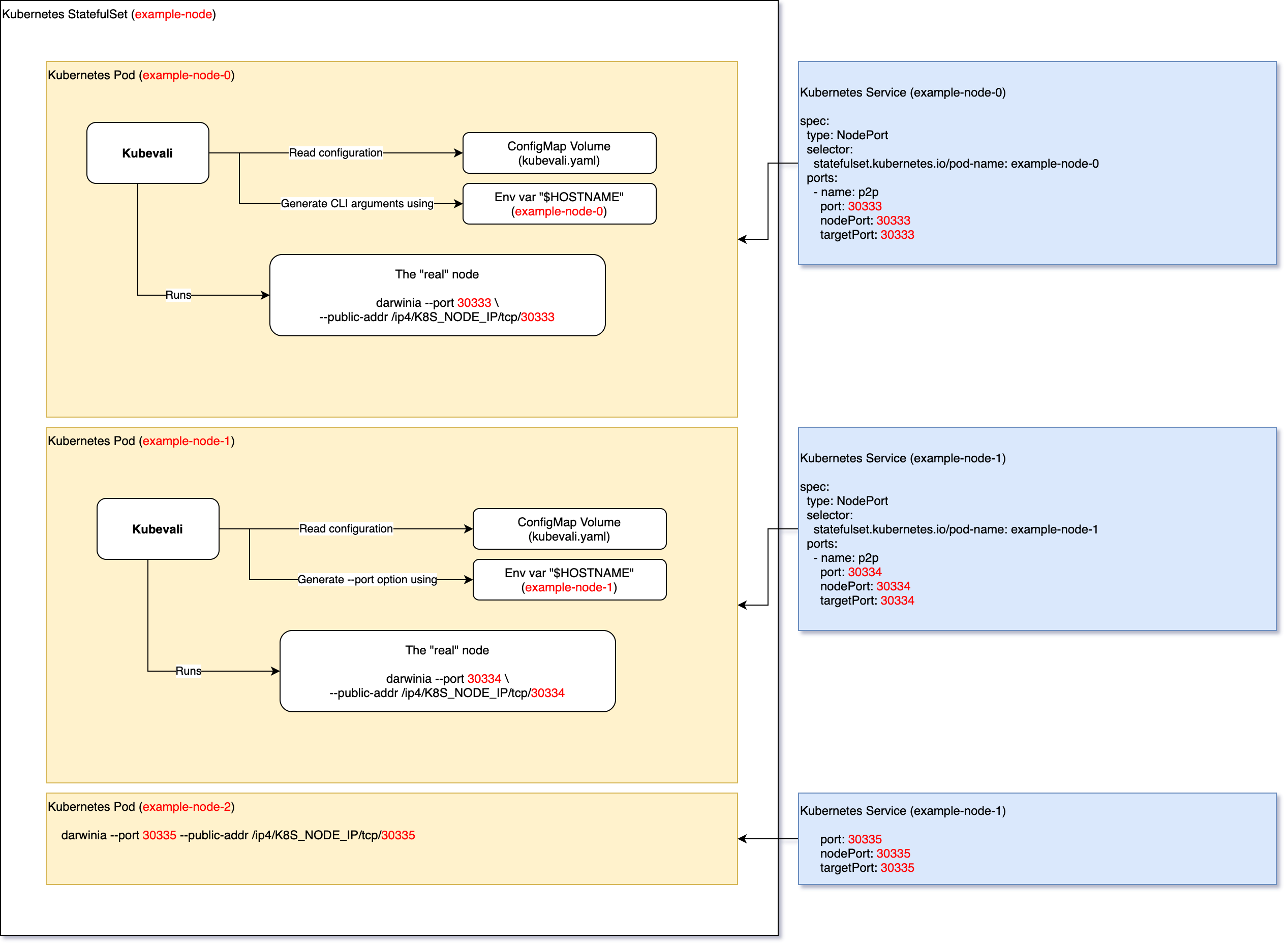
Usually we use a StatefulSet to deploy chain nodes in Kubernetes clusters and every node uses the same CLI arguments. If the StatefulSet has multiple replicas, we're not able to expose the P2P ports (default 30333) to public. Using a HostPort or enabling hostNetwork can cause conflicts when more than one pods are scheduled to a single Kubernetes node. Unlike centralized service, a chain node has to "know" and broadcast the its IP and P2P port, so other nodes can connect to our node. Thus, using a NodePort or LoadBalancer service for individual node is not an option either, as they require specifying --port or --public-addr for every node.
To allow chain nodes running in Kubernetes clusters not only having outcoming peers but also incoming peers, we developed kubevali. Kubevali runs as a parent process of the node. Before the "real" node process starts, kubevali reads the kubevali.yaml config file and generates the CLI arguments, for example --port = statefulset pod index + 30333. That way, once we create the NodePort services for individual chain node or directly enable hostNetwork, the node will know the correct address, so incoming connections can be established.
Beyond that, kubevali has several other features which may help you managing multiple validator nodes.
- Configure and run the node with a YAML config file.
- Dynamic node CLI args based on Go template and sprig, using environment variables, Kubernetes node external IP, etc.
- Obtain node health status by analyzing logs and report to healthchecks.io.
Until v1 released, kubevali is still under development, any config or CLI options may be changed in future versions.
- Releases: https://github.com/darwinia-network/kubevali/releases
- Docker images: Quay.io
- Config reference: ./docs/kubevali.yaml
There're 2 methods deploying kubevali on Kubernetes.
- Build you own chain node image and add kubevali into the image.
- Run kubevali as a
initContainer, which copies the binary into aemptyDirvolume, and override the entrypoint to kubevali by setting container's command (.spec.containers[x].commandin Pod). Check out ./deploy for a full example.
Kubevali uses a YAML file defining the command-line arguments of the node. This is an alternative solution for paritytech/substrate#6856.
Also, every flags and options will be rendered before it being passed to the node. This allows users launching a group of instances at once, and some of the args (e.g. --validator) persist for all nodes, some of the them may be dynamic or sequential (e.g. --port, --ws-port, --rpc-port).
Here is an example basic config:
nodeTemplate:
# The index of the node
# Usually the Pod's ordinal index of StatefulSet in Kubernetes
index: '{{ env "HOSTNAME" | splitList "-" | mustLast }}'
# CLI command and following arguments for chain node
command:
- darwinia
- --validator
# more flags here...
args:
# The value of .Index is Pod's ordinal index of StatefulSet, extracted
# from Pod name. For example let's say the StatefulSet is `sts-pod` and
# the Pod is `sts-pod-2`, the .Index would be 2.
# For example .Index is 2, this generates:
# --name '[KUBE-VALI] Development 02'
name: '[KUBE-VALI] Development {{ printf "%02d" .Index }}'
# For example .Index is 2, this generates:
# --port 30335
port: '{{ add 30333 .Index }}'Save the config to ./kubevali.yaml and run:
$ HOSTNAME=sts-pod-2 kubevali --dry-run
...
INFO Starting node: "darwinia" "--validator" "--name" "[KUBE-VALI] Development 02" "--port" "30335" "--rpc-port" "9935" "--ws-port" "9946"Remove --dry-run to launch the node once you confirm that the commands are correct. You can also specify the config file path using -c, --config PATH.
Watchlog is a feature that actively watches and monitors the chain node logs. Kubevali expects a certain keyword should appears in logs in a period lastThreshold.
Kubevali notify healthchecks.io the node health status, once the keyword first time found in node log lines. And start to continuously report the status once per minute. If the time duration since the keyword was found is above lastThreshold, the node is considered as unhealthy, a /<check_id>/fail HTTP request will be sent. Otherwise, it is considered healthy and a usual /<check_id> HTTP request will be sent.
See healthchecks.io docs for more info.
Here is an example config for validators that are expected to "prepare a block" within every 60 minutes:
watchlog:
# Whether enable watchlog or not, default: false
enabled: true
keyword: "Prepared block"
lastThreshold: 60m
# The check ID of healthchecks.io. It is allowed to put multiple IDs here
# and kubevali uses the healthcheckIDs[.nodeTemplate.index].
healthcheckIDs:
- check_id_0
- check_id_1
nodeTemplate:
index: 0 # This indicates that the first check ID `check_id_0` will be used- https://github.com/darwinia-network/kubevali
- https://github.com/darwinia-network/node-liveness-probe
- https://github.com/darwinia-network/chain-state-exporter
- https://github.com/darwinia-network/snapshot-init-container
MIT
