Neste repositório apresentamos os trabalhos desenvolvidos pela casa Bitsized, na final do Desafio do Programa Hiring Coders. Descrevemos também a forma de organização da equipe para análise dos Critérios de Avaliação do desafio.
- Cenário
- Divisão da Equipe
- Desenvolvimento dos trabalhos
- Tecnologias utilizadas
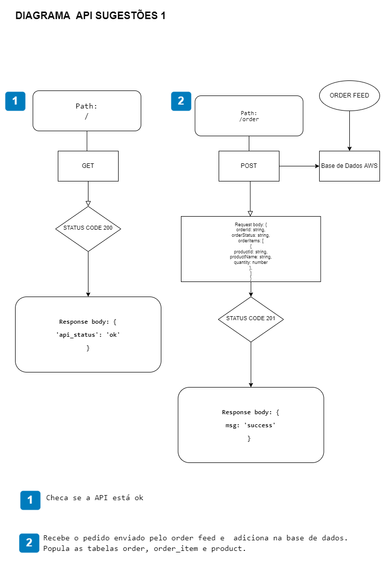
- Chamadas - API sugestões
- Admin e configurações de sugestão
- Membros da equipe
Na segunda-feira, 25 de julho de 2022, os estudantes da Fase 4 do Hiring Coders 3ª edição foram incumbidos de utilizarem os conhecimentos construídos nas fases anteriores do programa para elaboração de um projeto a ser entregue no dia 08 de agosto de 2022. A seguir, expomos o contexto do desafio que nos foi proposto pelos organizadores do evento.
João é dono de uma loja que vende roupas e acessórios com calça, camiseta, meia, óculos escuro e etc…A loja de João já possui uma grande base de pedidos, que em sua maioria possui apenas 2 itens. Para aumentar a quantidade de itens e assim o valor do pedido, João quer sugerir produtos que sejam comuns na compra, porém, deve permitir a mudança do carrinho de compras para que não seja enquadrado em venda casada. Atualmente João entra no OMS da VTEX e navega nos pedidos para entender o perfil de compra dos consumidores, em alguns dos casos ele viu que calça jeans e camiseta branca é um combinação comum e com isso resolveu montar uma sugestão de venda. A sugestão de venda fez que o consumidor já inicie o carrinho com dois itens, agilizando a compra e criando oportunidade para que o comprador adicione mais um produtinho no carrinho.
-
Front-end, apresentação, estilos, marketing e imagens: Bruna, Ericky, Filipe, Jean, Letícia, Marcelo, Matheus
-
Back-end, Infra e Dados: Danilo, Ericky Henrique e Christiany
- Gather: encontros síncronos e mentorias oferecidas pelo Hiring Coders;
-
Github: repositórios e controle de versões;
-
Google Drive: compartilhamento de arquivos;
-
Metodologia ágil:
- Matriz de Eisenhower: determinar a urgência e importância das tarefas;
- Kanban: acompanhar o andamento do fluxo de trabalho;
-
Miro: quadros temáticos e divisão de tarefas;
-
Whatsapp.
- Bruna Kroth
- Christiany Belini Goulart Delfin
- Danilo Antunes
- Erick Carlos Lopes Santana Braga
- Filipe Carneiro de Almeida
- Henrique Melo Kikuchi
- Jean Silva
- Letícia Marques
- Marcelo Felix
- Mateus Marques






