-
Notifications
You must be signed in to change notification settings - Fork 1
Home
Stefano Cristalli edited this page Sep 15, 2015
·
2 revisions
- If you are not interested in re-building the extension and only want to use it, please skip forward to section Setup.
- Install the latest version of Oracle JDeveloper 12c.
- Clone the repository, and open SQLMemo.jpr in JDeveloper.
- Build the project with the pre-loaded profile "JAR-Deploy", confirming the default options.
- Move to the folder deploy/ in the repository. Launch this command:
zip sqlmemo-1.0.0.zip -r sqlmemo.jar META-INF - The sqlmemo-1.0.0.zip file is ready for setup.
- Download this file: sqlmemo-1.0.0.zip (available in this repository under Releases). If you have built the extension on your own, you can use your ZIP file.
- Make sure that you have writing permissions on the installation folder of SQL Developer. To aquire them, launch this command (edit the path if necessary):
sudo chmod -R o+w /opt/sqldeveloper. - Open SQL Developer.
- From the Help menu select Check for Updates.
- Install the extension from local file, choosing the sqlmemo-1.0.0.zip you have already downloaded.
- SQL Developer should ask to restart, say yes.
- On restart, you should see a new icon in the toolbar (a lightbulb next to the Save all button). To verify that this is the correct icon, put the mouse pointer over it (the tooltip "Enable SQLMemo" should appear).
- The extension won't start automatically; a click on the lightbulb icon is required to start it.
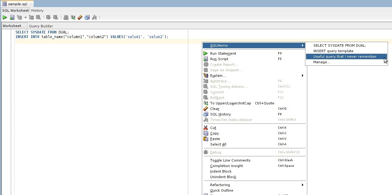
- Once the extension is started, the context menu in worksheets will show the SQLMemo submenu, containing saved queries and an item to manage them.
- Add and edit your bookmarks by clicking on Manage
- Enjoy retrieving your bookmarks with one simple click! By clicking on a saved query, you will insert it in your worksheet.
