My main goal was to build a website, where authorized users can post news.
Unauthorized users can only view the website and can not post anything.
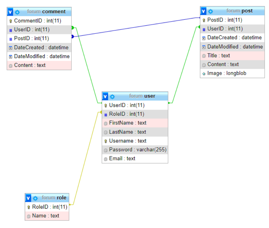
There are 3 types of users: Admin, Moderator, User.
- Admin - can edit and view everything from everyone
- Moderator - can post news and comments, can edit his own news and comments
- User - can post comments on other user's news, can edit his comment but can't post news
The data that a user can post is validated. Checks if password is complex enough, if all the required fields are entered, etc.
All the data is sanitized to prevent Cross-site Scripting (XSS) attacks.
SQL queries are used with prepared statements to prevent SQL injections.
Passwords are stored with their hash value and not just in plain text.
I didn't use any libraries, because I wanted to learn these technologies.
Backend: PHP
Frontend: HTML, CSS and JavaScript.
Database: MySQL
- Change that only Moderators and Admins can post news (at the moment any registered user can post news)
- Add admin panel, where admin can change user's information (It would be mostly used to change the user' role)
- Change the way images are stored (store the image on server, and in DB just save a link to it)
- Add Edit, Delete options for user's comments
