Projeto feito no módulo do curso Node + Typescript
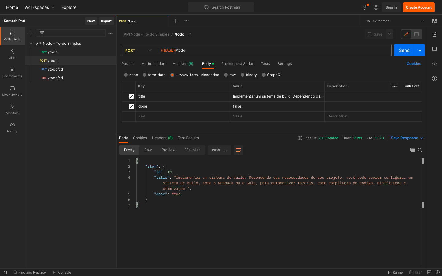
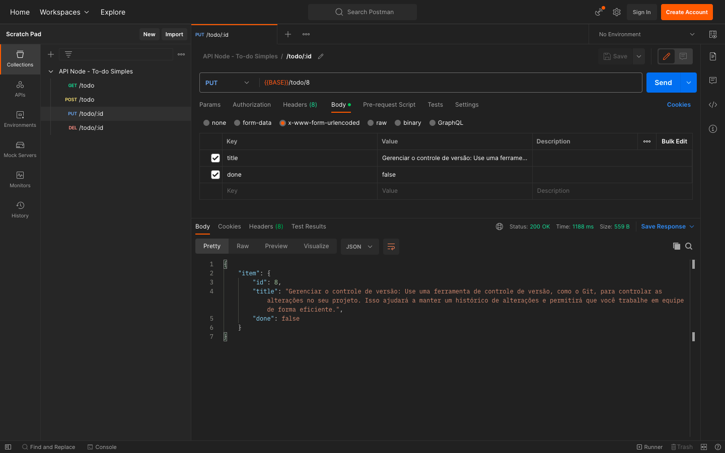
Criação de uma api simples utilizando o príncipio REST. Rotas
[GET] /todo - Para listagem de todas tarefas
[POST] /todo - Para criação de uma tarefa
[PUT] /todo/:id - Para atualizar uma tarefa utilizando um ID válido
[DELETE] /todo/:id - Para exclusão de uma tarefa utilizando um ID válido
PORT=4000
PG_DB=note_todo_simples
PG_USER=postgres
PG_PASSWORD=
PG_PORT=5432
sources/API Node - To-do Simples.postman_collection.json no Postman
sources/note_todo_simples.sql no banco de dados postgres
npm install
npm run start-dev



